Supply Network Diagram

The Supply Network Diagram shows all the power domains and power switches, and how they are connected via supply nets and ports.

../../_images/sn_diagram_overview.png

To generate the Supply Network Diagram:

  • Click the Generate Diagram toolbar button and choose Supply Network Diagram

../../_images/sn_diagram_toolbar.png
  • Right-click on the top instance of your design in the Design Hierarchy View and choose Show Supply Network Diagram

../../_images/sn_diagram_dh.png

Tip

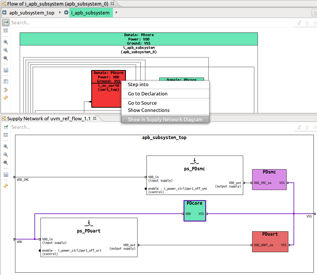
To visualize a power domain and all its connections, from the Schematic Diagrams, Flow Diagrams and Block Diagrams right click on an instance included in the extent of the power domain and choose Show in Supply Network Diagram.

../../_images/sn_diagram_flow_rc.png

Tip

To quickly jump from the Supply Network Diagram the control signal of a power switch, select the control port, right click and choose Go to Source.

../../_images/sn_diagram_control_gts.png

Note

For readability, the path to control signals is shortened in the diagram labels. Select the control port to see its full path in the Inspect View.

../../_images/sn_diagram_control_inspect.png