Rename Port Across the Design Hierarchy

When you want to uniformly name a port which is directly propagated across several levels of the design, you can use Rename across the Design Hierarchy refactoring.

If the port is directly connected to a sub instance port, then the sub instance port will also be renamed, and so on recursively across the whole sub design hierarchy tree.

If the port is directly connected to a parent instance port, then the parent instance port will also be renamed only if it is part of the current editor instance Design Breadcrumb path, and so on recursively up the design top.

For every port, both the definition and all its references are renamed.

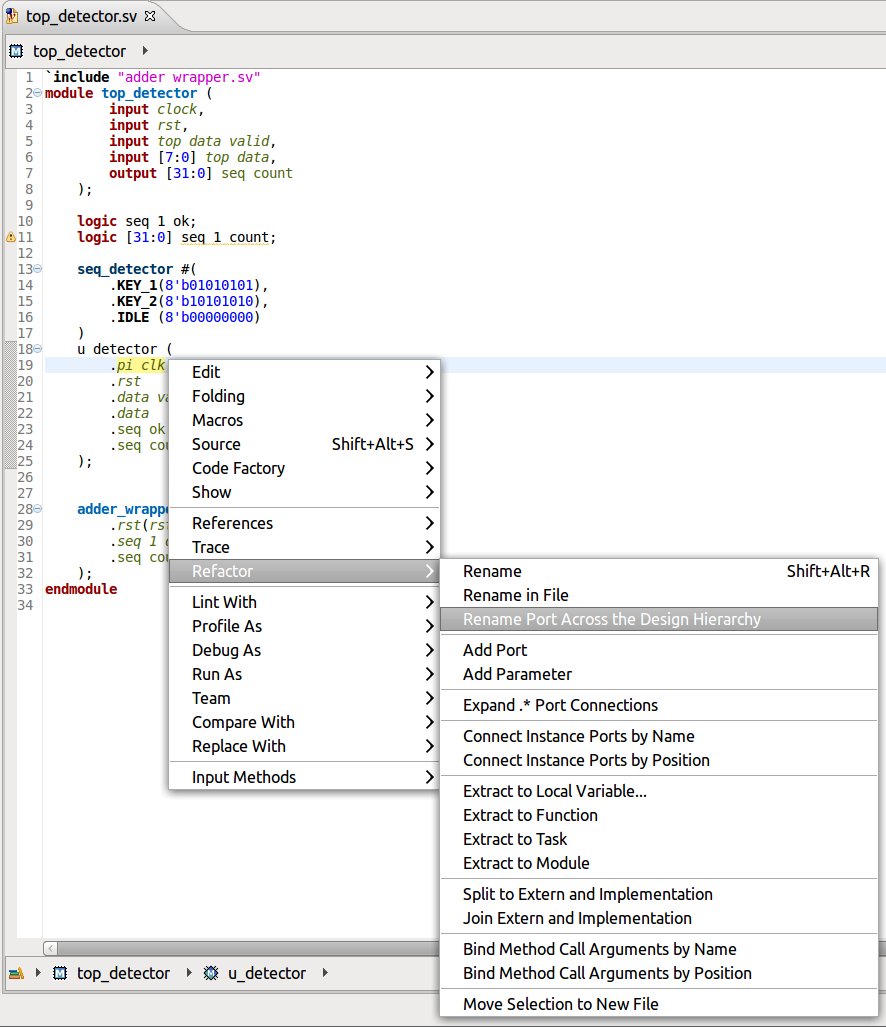
Place the editor cursor on the port, right click and select Refactor ‣ Rename Port Across the Design Hierarchy.

../../_images/rename_across_dh_trigger.png

A dialog pops-up and allows you to configure:

  • the new port name

  • whether you want to perform the refactoring only in parent instances, only in sub-instances or both

  • the maximum number of design hierarchy levels across which the renaming will be done; instances situated in the design hierarchy more than the specified number of levels above or below the starting point will not be affected

Note

The full hierarchical path to the refactoring starting port is highlighted in yellow.

../../_images/rename_across_dh_dialog.png

You can Preview the changes in a Schematic Diagrams

../../_images/rename_across_dh_diagram.png

The diagram shows all the instances, ports and port connections affected by the refactoring.

  • Instances reached from the refactoring starting point have green background

  • Instances situated elsewhere in the design but affected by the refactoring have blue background

  • Instances where name conflicts are detected have an orange border, and all the conflicting ports or signals are also shown

Note

Naming conflicts can appear when:

  • one of the affected instances already has a port or signal that has the new name

  • several ports of the same component/entity would be renamed

When done previewing, click the Resume button on the Diagram Editor top bar to return to the refactoring dialog.

You can also preview the changes using a source code diff by clicking the Preview button.

Click OK to perform the refactoring.